首页 游戏资源分享 网游单机下载 幽冥传奇手游【权倾幽冥三职业】8月最新Win端+安卓苹果 ...
0赞
赞赏
手机版
扫码打开手机版
把文字装进口袋

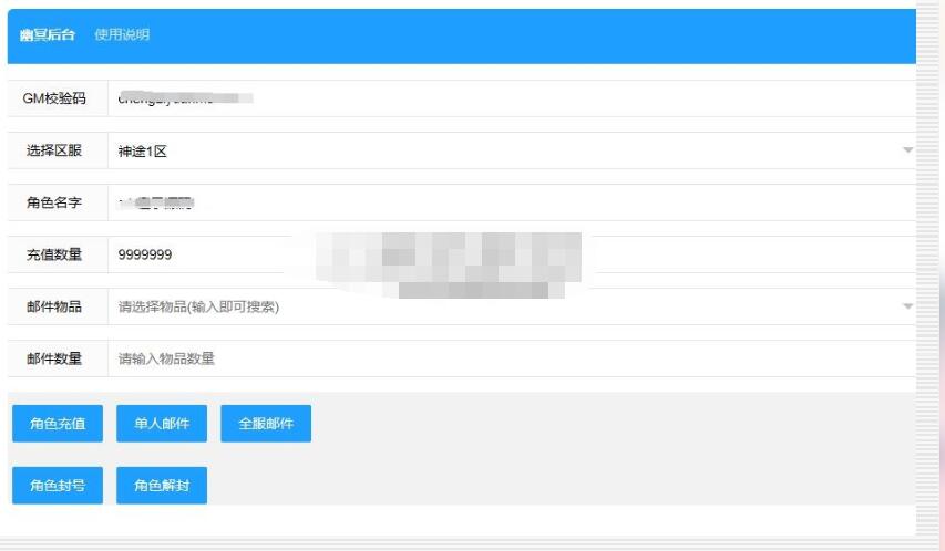
幽冥传奇手游【权倾幽冥三职业】8月最新Win端+安卓苹果双端+GM后台

123456879 2026-1-24 10:09:44
1.jpg
2.jpg
3.jpg
4.jpg
5.jpg
6.jpg



****此区域为隐藏内容****    需支付 50 金币后可查看立即购买

使用道具 举报

您需要登录后才可以回帖 立即登录
返回顶部